La Casa del Pescador
This project was born quite some time ago, when I wanted to recreate a calm and contemplative shot inspired by the beauty of water in Avatar: The Way of Water. I wanted something that conveyed that calm, that would serve almost as an animated wallpaper: a cabin, a relaxed fisherman, and fish moving smoothly through the water. Initially I did it in Maya with Arnold, but I abandoned it because I didn't enjoy the process of modeling such a detailed cabin at all. All that changed when I discovered USD and Solaris: then I resumed the project, but this time with a completely different mindset.
Old version
From Maya to the new workflow
When I returned to it, I already mastered a much more modern and flexible workflow, so I decided to bet everything on Solaris and Karma XPU, using the power of my RTX 4090. I bought the main assets—the cabin and the fisherman—in a pack from Big Medium Small to avoid the modeling block and focus on what I really enjoy: lighting, lookdev, and everything related to FX and composition. The rest of the elements, such as rocks, corals, and some fish, came from my previous project The Sea's Heart, which already had its own lookdev.

The scene in real production style
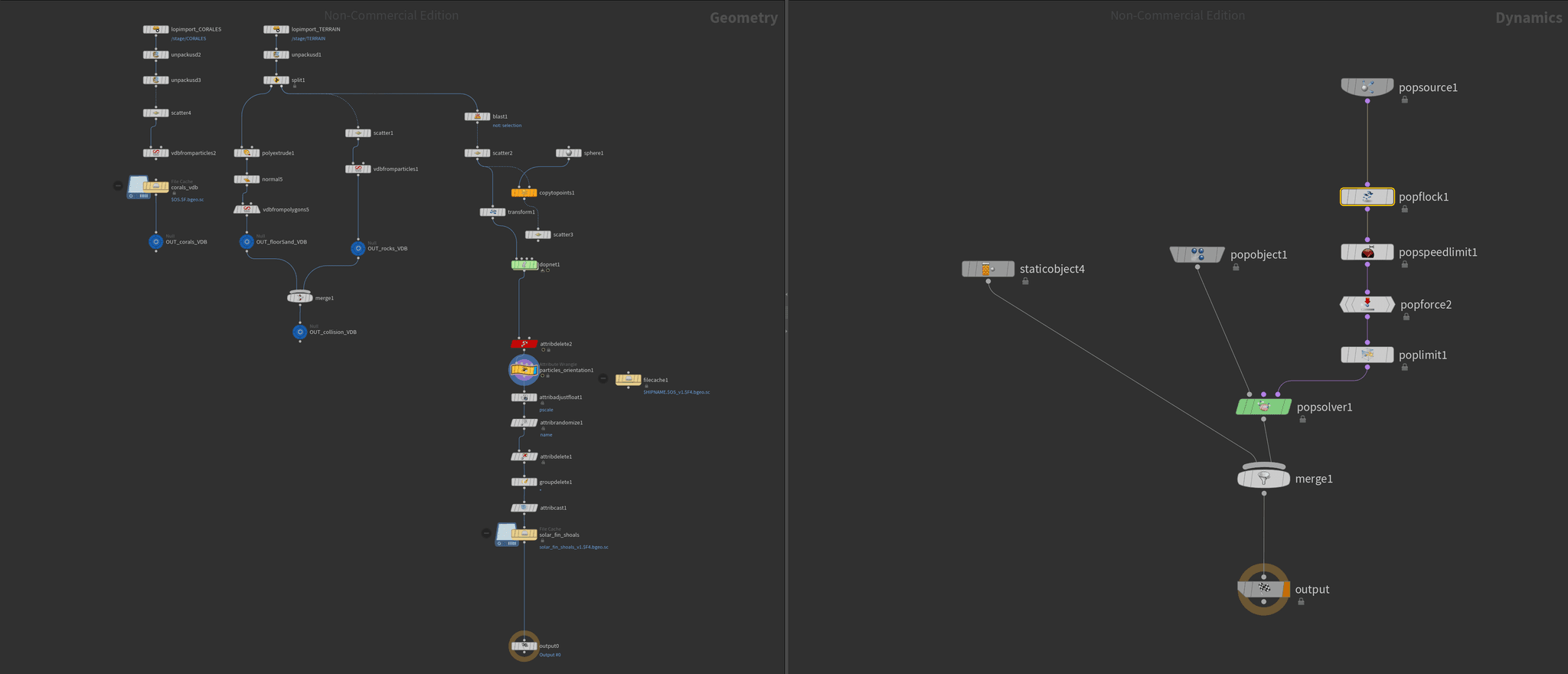
I started with blocking, defining the position of all elements and placing the camera. What was interesting was that I organized the project as if it were a real studio pipeline, using USD to conceptually divide the "departments," even though everything was in the same file since I was the only artist. This allowed me to have a clean, non-destructive, and above all very organized nodal scheme.
For the environment I first imported the ground with its refined shading, then the already clean and optimized cabin, then the corals, and finally I worked on the scatter of elements as I would in a production pipeline. The fish were even more special: I set up a particle system that avoided rocks and the surface, seeking organic and natural movement thanks to a popFlock in a popnet within Solaris's instancer.



A technical study inspired by Hollywood pipelines
Water has always been my favorite part, and this is where I was able to apply the most technical knowledge of the project. Initially I had an approach very similar to Hollywood productions: separating water simulation into two distinct layers, one low frequency and one high frequency. Low frequency waves determine the general shape of the surface and the volumetric behavior of the water, while high frequency ones add fine detail, noise, and micro-movement that makes the water seem truly alive. My intention was to generate a base geometry with the large waves and then add an independent displacement with the small waves generated in a popnet, thus replicating a typical FX workflow for large productions.
However, for this specific shot I decided not to reach that level because it involved handling geometry that was too dense and would greatly increase render times. Instead I opted for a more efficient approach: a single plane with a displacement from the Houdini Ocean Procedural that already contained the perfect mix of details for the shot I needed. Even so, having this mental structure and understanding how to separate and recompose the wave spectrum was key to improving my technical judgment and laying the groundwork for more complex workflows for future projects. Another fundamental point of the water was the lookdev. I used an IOR of 1.33 to obtain realistic refraction, but the most important thing was the transmission. It is in the transmission where how water behaves visually is really defined. The HSV value is literally the Depth parameter of transmission in Karma: by adjusting the value you can control how much distance can be seen through the water. This means that the value directly determines how much light passes through the volume and how "deep" or "turbid" the water appears. By controlling that value along with saturation, I was able to establish density, clarity, internal saturation, and even the sensation of ocean depth in the shot. From there, subtle adjustments in anisotropy and roughness finish refining how light disperses within the water.
Day and night in the same world
I wanted to explore two completely different lightings: one diurnal and one nocturnal. The daytime lighting was simple: a domelight, a dedicated light for caustics in the background, and some support lights.
But the nocturnal one was a fantasy: I took advantage of Houdini 20.5 to do a scatter of lights directly on the geometry, simulating bioluminescence in corals and fish, very inspired by Avatar. I also did specific lookdev for the bright fish, playing with intensities and colors to achieve a magical atmosphere.

Total control for composition
I used a static camera because my intention from the beginning was to add camera shake in Nuke. I prepared three render layers: one for everything that was underwater, another for the cabin, and another for the character. This gave me absolute control in the comp.

Final adjustments and consolidated look
In the daytime version I didn't need many retouches, just color adjustments, small lookdev details, and camera shake with lens effects.
The nocturnal version did require more work: I reinforced colors and intensities, added caustic bounces from Nuke to give more depth to the scene, correctly integrated the bioluminescent lights, and slightly dirtied the lens for a cinematic finish.
A project to consolidate Solaris and USD
"La Casa del Pescador" was not a long or extremely complex project, but it was a key piece in my training. It allowed me to consolidate my knowledge of USD, Solaris, advanced shading, cinematic-level water techniques, and composition. Although working realistic water, caustics, and bioluminescence always has its complexity, I greatly enjoyed the process and ended up very proud of the result.